Libraries used: JavaFX, Jackson, JUnit5
Refer to the guide Setting up and getting started.
The Architecture Diagram given above explains the high-level design of the App.
Given below is a quick overview of main components and how they interact with each other.
Main components of the architecture
Main (consisting of classes Main and MainApp) is in charge of the app launch and shut down.
The bulk of the app's work is done by the following four components:
UI: The UI of the App.Logic: The command executor.Model: Holds the data of the App in memory.Storage: Reads data from, and writes data to, the hard disk.Commons represents a collection of classes used by multiple other components.
How the architecture components interact with each other
The Sequence Diagram below shows how the components interact with each other for the scenario where the user issues the command add n/Max Lim p/98563856 a/Blk 221 Sunshine Street, #09-597 e/maxlim@gmail.com m/2027-01-01.
Each of the four main components (also shown in the diagram above),
interface with the same name as the Component.{Component Name}Manager class (which follows the corresponding API interface mentioned in the previous point.For example, the Logic component defines its API in the Logic.java interface and implements its functionality using the LogicManager.java class which follows the Logic interface. Other components interact with a given component through its interface rather than the concrete class (reason: to prevent outside component's being coupled to the implementation of a component), as illustrated in the (partial) class diagram below.
The sections below give more details of each component.
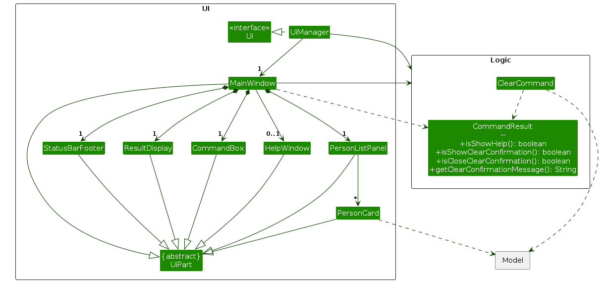
The API of this component is specified in Ui.java
The UI consists of a MainWindow that is made up of parts e.g.CommandBox, ResultDisplay, PersonListPanel, StatusBarFooter etc. All these, including the MainWindow, inherit from the abstract UiPart class which captures the commonalities between classes that represent parts of the visible GUI.
The UI component uses the JavaFx UI framework. The layout of these UI parts are defined in matching .fxml files that are in the src/main/resources/view folder. For example, the layout of the MainWindow is specified in MainWindow.fxml
The UI component,
Logic component.Model data so that the UI can be updated with the modified data.Logic component, because the UI relies on the Logic to execute commands.Model component, as it displays Person object residing in the Model.API : Logic.java
Here's a (partial) class diagram of the Logic component:
The sequence diagram below illustrates the interactions within the Logic component, taking execute("delete id/1000 1001") API call as an example.
Note: The lifeline for DeleteCommandParser should end at the destroy marker (X) but due to a limitation of PlantUML, the lifeline continues till the end of diagram.
How the Logic component works:
Logic is called upon to execute a command, it is passed to an AddressBookParser object which in turn creates a parser that matches the command (e.g., DeleteCommandParser) and uses it to parse the command.Command object (more precisely, an object of one of its subclasses e.g., DeleteCommand) which is executed by the LogicManager.Model when it is executed (e.g. to delete a person).Model) to achieve.CommandResult object which is returned back from Logic.Here are the other classes in Logic (omitted from the class diagram above) that are used for parsing a user command:
How the parsing works:
AddressBookParser class creates an XYZCommandParser (XYZ is a placeholder for the specific command name e.g., AddCommandParser) which uses the other classes shown above to parse the user command and create a XYZCommand object (e.g., AddCommand) which the AddressBookParser returns back as a Command object.XYZCommandParser classes (e.g., AddCommandParser, DeleteCommandParser, ...) inherit from the Parser interface so that they can be treated similarly where possible e.g, during testing.API : Model.java
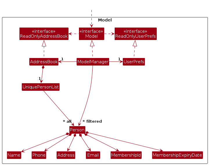
The Model component,
Person objects (which are contained in a UniquePersonList object).Person objects (e.g., results of a search query) as a separate filtered list which is exposed to outsiders as an unmodifiable ObservableList<Person> that can be 'observed' e.g. the UI can be bound to this list so that the UI automatically updates when the data in the list change.UserPref object that represents the user’s preferences. This is exposed to the outside as a ReadOnlyUserPref objects.Model represents data entities of the domain, they should make sense on their own without depending on other components)Note: An alternative (arguably, a more OOP) model is given below. It has a Tag list in the AddressBook, which Person references. This allows AddressBook to only require one Tag object per unique tag, instead of each Person needing their own Tag objects.

API : Storage.java
The Storage component,
AddressBookStorage and UserPrefStorage, which means it can be treated as either one (if only the functionality of only one is needed).Model component (because the Storage component's job is to save/retrieve objects that belong to the Model)Classes used by multiple components are in the seedu.address.commons package.
This section describes some noteworthy details on how certain features are implemented.
The proposed undo/redo mechanism is facilitated by VersionedAddressBook. It extends AddressBook with an undo/redo history, stored internally as an addressBookStateList and currentStatePointer. Additionally, it implements the following operations:
VersionedAddressBook#commit() — Saves the current address book state in its history.VersionedAddressBook#undo() — Restores the previous address book state from its history.VersionedAddressBook#redo() — Restores a previously undone address book state from its history.These operations are exposed in the Model interface as Model#commitAddressBook(), Model#undoAddressBook() and Model#redoAddressBook() respectively.
Given below is an example usage scenario and how the undo/redo mechanism behaves at each step.
Step 1. The user launches the application for the first time. The VersionedAddressBook will be initialized with the initial address book state, and the currentStatePointer pointing to that single address book state.
Step 2. The user executes delete 5 command to delete the 5th person in the address book. The delete command calls Model#commitAddressBook(), causing the modified state of the address book after the delete 5 command executes to be saved in the addressBookStateList, and the currentStatePointer is shifted to the newly inserted address book state.
Step 3. The user executes add n/David …​ to add a new person. The add command also calls Model#commitAddressBook(), causing another modified address book state to be saved into the addressBookStateList.
Note: If a command fails its execution, it will not call Model#commitAddressBook(), so the address book state will not be saved into the addressBookStateList.
Step 4. The user now decides that adding the person was a mistake, and decides to undo that action by executing the undo command. The undo command will call Model#undoAddressBook(), which will shift the currentStatePointer once to the left, pointing it to the previous address book state, and restores the address book to that state.
Note: If the currentStatePointer is at index 0, pointing to the initial AddressBook state, then there are no previous AddressBook states to restore. The undo command uses Model#canUndoAddressBook() to check if this is the case. If so, it will return an error to the user rather
than attempting to perform the undo.
The following sequence diagram shows how an undo operation goes through the Logic component:
Note: The lifeline for UndoCommand should end at the destroy marker (X) but due to a limitation of PlantUML, the lifeline reaches the end of diagram.
Similarly, how an undo operation goes through the Model component is shown below:
The redo command does the opposite — it calls Model#redoAddressBook(), which shifts the currentStatePointer once to the right, pointing to the previously undone state, and restores the address book to that state.
Note: If the currentStatePointer is at index addressBookStateList.size() - 1, pointing to the latest address book state, then there are no undone AddressBook states to restore. The redo command uses Model#canRedoAddressBook() to check if this is the case. If so, it will return an error to the user rather than attempting to perform the redo.
Step 5. The user then decides to execute the command list. Commands that do not modify the address book, such as list, will usually not call Model#commitAddressBook(), Model#undoAddressBook() or Model#redoAddressBook(). Thus, the addressBookStateList remains unchanged.
Step 6. The user executes clear, which calls Model#commitAddressBook(). Since the currentStatePointer is not pointing at the end of the addressBookStateList, all address book states after the currentStatePointer will be purged. Reason: It no longer makes sense to redo the add n/David …​ command. This is the behavior that most modern desktop applications follow.
The following activity diagram summarizes what happens when a user executes a new command:
Aspect: How undo & redo executes:
Alternative 1 (current choice): Saves the entire address book.
Alternative 2: Individual command knows how to undo/redo by itself.
delete, just save the person being deleted).{more aspects and alternatives to be added}
{Explain here how the data archiving feature will be implemented}
Target user profile:
Value proposition:
Manage gym member records faster than a typical mouse-driven or spreadsheet-based application, while supporting quick member lookup, record updates, and membership validity tracking.
Priorities: High (must have) - * * *, Medium (nice to have) - * *, Low (unlikely to have) - *
| Priority | As a …​ | I want to …​ | So that I can…​ |
|---|---|---|---|
* * * | Gym manager | I want to add new members | So that I can keep a record of new members |
* * * | Gym manager | I want to view the list of members | So that I understand who is currently recorded |
* * * | Gym manager | I want to delete a member | So that I can remove incorrect or obsolete records |
* * | Gym manager | I want to know how to interact with the app | So that I can begin to use the app |
* * | Gym manager | I want to search for a member | So that I can retrieve their information |
* * | Gym manager | I want to edit member's personal information | So that my records can stay updated with the latest information |
* * | Gym manager | I want to know which member's membership is close to expiring | So that I can contact member's to remind them of their memberhsip validity |
* | Gym manager | I want to check for a member's membership validity | So that I can allow valid entry to gyms |
* | Gym manager | I want to sort member's membership validity | So that I can view members in order of membership expiry date |
(For all use cases below, the System is the GymContactsPro and the Actor is the GymManager, unless specified otherwise)
Use case: UC01 : Add a gym member
MSS
Gym Manager requests to add a new member by providing their details
GymContactsPro adds the new member
GymContactsPro displays a success message showing the newly added member's details
Use case ends.
Extensions
1a. The provided details are in an invalid format.
Use case ends.
1b. The provided details correspond to an already existing member in the system.
Use case ends.
Use case: UC02 : List all gym members
MSS
Gym Manager requests to view the list of members
GymContactsPro displays the complete list of members
Use case ends.
Extensions
2a1. GymContactsPro shows an error message.
Use case ends.
Use case: UC03 : Delete a gym member
MSS
Gym Manager requests to delete a member by providing their membership ID
GymContactsPro deletes the member
GymContactsPro displays a success message
Use case ends.
Extensions
1a. No membership is provided or format is invalid.
Use case ends.
1b. No member with given membership ID exists in the system.
Use case ends.
Use case : UC05 : View list of executable commands
MSS
Gym Manager requests to view the list of executable commands
GymContactsPro displays the list of available executable commands and their formats
Use case ends.
Use case: UC05 : Find a gym member
MSS
Gym Manager requests to find a member by specifying search field and the search term
GymContactsPro displays a list of members matching the specifies criteria
Use case ends.
Extensions
1a. The Gym Manager does not provide a valid search format.
1a1. GymContactsPro shows an error message.
Use case ends.
2a. There are no members matching the provided criteria.
Use case ends.
Use case: UC06 : Edit existing member details
MSS
Gym Manager requests to edit a member by providing their membership ID
GymContactsPro updates the member's details
GymContactsPro displays a success message
Use case ends.
Extensions
1a. No membership ID is provided or the format is invalid.
1a1. GymContactsPro shows an error message prompting for the correct format.
Use case ends.
3b. The provided new details are in an invalid format.
3b1. GymContactsPro shows an error message corresponding to the invalid field.
Use case ends.
3c. The new details create a duplicate member.
3c1. GymContactsPro rejects the edit and shows a duplicate fields error message.
Use case ends.
Use case: UC07 : Check memberships nearing expiry
MSS
Gym Manager requests to identify members whose memberships expire within a specified number of days
GymContactsPro displays a list of members expiring within that timeframe
Use case ends.
Extensions
1a. The Gym Manager provides an invalid number of days.
1a1. GymContactsPro shows an error message prompting for a valid number.
Use case ends.
2a. No members have memberships expiring within the specified timeframe.
Use case ends.
Use case: UC08 : Check a member's membership validity
MSS
Gym Manager requests to check the validity of a specific membership ID
GymContactsPro verifies the membership ID
GymContactsPro displays the membership validity status and the member's details
Use case ends.
Extensions
1a. No membership ID is provided.
1a1. GymContactsPro shows an error message prompting for the correct format.
Use case ends.
2a. No member with the given membership ID exists in the system.
2a1. GymContactsPro shows an error message.
Use case ends.
Use case: UC09 : Sort members by membership expiry
MSS
Gym Manager requests to sort members.
GymContactsPro displays the list of members sorted in the requested order
Use case ends.
Extensions
1a. The Gym Manager specifies an invalid sort order.
1a1. GymContactsPro shows an error message specifying the correct sort options.
Use case ends.
2a. There are no members available to sort.
Use case ends.
17 or above installed.AB3 (AddressBook Level-3) The baseline codebase from which GymContactsPro is developed. Refers to the SE-EDU AddressBook-Level3 project.
Command A text instruction entered by the Gym Manager to perform an operation in GymContactsPro.
Command Format The required structure for entering a valid command in GymContactsPro.
Command Line Interface (CLI) A text-based interface that allows the Gym Manager to interact with GymContactsPro by typing commands instead of using graphical buttons.
Duplicate Member A situation where a member being added or edited has the same identifying fields as an existing member.
Error Message A system-generated message displayed when the requested operation cannot be completed.
Front-Desk Staff Personnel working at the gym reception who manage member registrations, check-ins, and membership records using GymContactsPro.
Gym Manager The primary user of GymContactsPro who manages gym member records and memberships.
GymContactsPro A command-line based gym member management application designed to help gym managers efficiently manage member records and memberships.
JavaFX A Java GUI framework used to render the visual interface of GymContactsPro, displaying member records in a structured layout.
JSON (JavaScript Object Notation) A human-readable file format used by GymContactsPro to store member data persistently.
Mainstream Operating Systems Widely used operating systems such as Windows, macOS, and Linux that GymContactsPro is designed to run on.
Member An individual registered in GymContactsPro with personal and membership information.
Member Lookup The process of searching for and retrieving a member's record from the system using fields such as name, phone number, or membership ID.
Member Record A stored set of information about a gym member, including personal details and membership information.
Membership Expiry Date The date on which a member's membership becomes invalid.
Membership ID A unique identifier assigned to each gym member.
Membership Validity The period during which a member's gym membership is considered active.
Offline Usage The ability to use GymContactsPro without an Internet connection after installation.
Persistent Storage The method used by GymContactsPro to store member data so that it remains available after the application is closed and reopened.
Prefix
A short identifier used before a value in a command to indicate the type of data being entered (for example, n/, p/, e/).
Search Field A specific field (such as name, phone number, or email) used to locate members in the system.
Sorting The process of arranging members in a specific order.
Success Message A confirmation message shown after a command has been executed successfully.
Given below are instructions to test the app manually.
Note: These instructions only provide a starting point for testers to work on; testers are expected to do more exploratory testing.
Initial launch
Download the jar file and copy into an empty folder
Double-click the jar file Expected: Shows the GUI with a set of sample contacts. The window size may not be optimum.
Saving window preferences
Resize the window to an optimum size. Move the window to a different location. Close the window.
Re-launch the app by double-clicking the jar file.
Expected: The most recent window size and location is retained.
{ more test cases …​ }
Deleting a person while all persons are being shown
Prerequisites: List all persons using the list command. Multiple persons in the list.
Test case: delete 1
Expected: First contact is deleted from the list. Details of the deleted contact shown in the status message. Timestamp in the status bar is updated.
Test case: delete 0
Expected: No person is deleted. Error details shown in the status message. Status bar remains the same.
Other incorrect delete commands to try: delete, delete x, ... (where x is larger than the list size)
Expected: Similar to previous.
{ more test cases …​ }
Dealing with missing/corrupted data files
{ more test cases …​ }